2 Archivos adjunto(s)
	
	
		Burst (ráfagaz) Mikrotik como funciona
	
	
		1 Definición
Burst (ráfaga) es una función que permite satisfacer los requisitos de la cola de ancho de banda adicional incluso si la tasa requerida es mayor que MIR (max-limit) durante un período de tiempo limitado
2 ¿Como funciona?
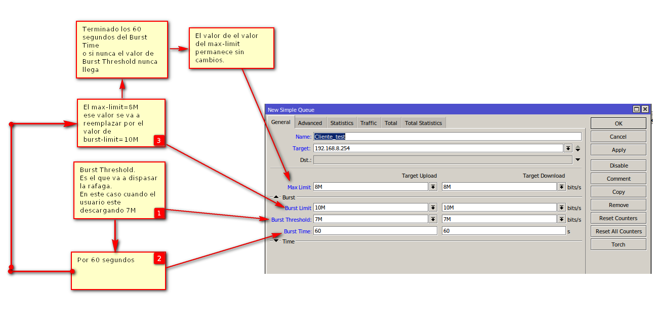
La ráfaga (Burst) sólo puede ocurrir durante un periodo de tiempo en segundos establecido en el burst-time y es activada por burst-threshold siempre y cuando el valor de este sea menor al Max Limit
El mecanismo de ráfaga es simple: si se permite ráfaga, el valor del max-limit se reemplaza por el valor del burst-limit esto cuando cuando lleguemos a un valor establecido en burst-threshold todo esto va a ocurrir por un periodo de tiempo en segundos definido burst-time.
Cuando no se permite la ráfaga, el valor del max-limit permanece sin cambios.
- burst-limit: velocidad máxima de carga / descarga garantizada de datos que se puede alcanzar mientras se permite la ráfaga
 - burst-threshold: este es el valor del interruptor de encendido / apagado de ráfaga.
 - burst-time: período de tiempo, en segundos, durante el cual se calcula la tasa de datos promedio (Tiempo seg en que la ráfaga dura una vez se halla activado)
 
3 Ejemplo.
Para este ejemplo voy a manejar todos los valores de Upload/Download simétricamente.
Si queremos vender asignar a un usuario 8 Megas como máximo
y darle una velocidad garantizada de 10 Megas por 60 segundos, esto cuando el usuario empiece a descargar 7M de su velocidad máxima.
¿Cómo quedaría la ráfaga?
los valores en mikrotik serían los siguientes.
max-limit=8M
burst-limit=10M
burst-threshold=7M
burst-time=60
Archivo adjunto 474
Para probar el funcionamiento la forma más rápida es hacer un speedtest y por 60s veremos que nos descargara 10M, si el speedtest dura más de esos 60s descargara los 8M.
Archivo adjunto 495