12 Archivos adjunto(s)
Configurar PPPoE Server IPv6 Mikrotik con PPPoE Cliente IPv6 Doble Pool
Se pretende llegar al siguiente diagrama:
Archivo adjunto 3703
| Equipo |
Interface |
Direccionamiento |
Descripción |
| Router BGP - 2 |
Ether 8 |
2806:040c:6001:eeee:eeee:eeee:000a:ffff/112 |
Este sera nuestro Gateway para router admin |
| Router Admin 1 |
Ether 8 |
2806:040c:6001:eeee:eeee:eeee:000a:cccc/112 |
Enlace con nuestro proveedor |
| Router Admin 1 |
Ether 7 |
PPPoE Server
PPPoE PD 2806:40c:6000:2000::/51 -> /56
PPPoE Tunnel 2806:40c:6000:4020::/59 -> /64 |
Esta interfaz será para nuestros clientes PPPoE
En nuestro PPPoE PD el subnetear /51 nos va a dar 32 prefijos /56 que serian esos los entregables para las ONUS (Solo 32 ONU)
De esos en cada /56 nos va a dar 256 /64 para cada red de la ONU, con esto se pueden diferenciar redes como camaras, cableados, WiFi y demás interfaces que salgan por diferentes prefijos /64 |
| Router PPPoE Cliente (Simulador de ONU) |
Ether 1 |
PPPoE Client (Secret) |
Este sera nuestro Gateway para router 2 |
| Router PPPoE Cliente (Simulador de ONU) |
Ether 2 |
2806:40c:6000:2000::/64 (From PPPoE) |
Interfaz para clientes finales |
| Router PPPoE Cliente (Simulador de ONU) |
Ether 3 |
2806:40c:6000:2001::/64 (From PPPoE) |
Interfaz para clientes finales tipo camarás |
| Router PPPoE Cliente (Simulador de ONU) |
WLAN |
2806:40c:6000:2002::/64 (From PPPoE) |
Interfaz para clientes finales tipo WiFi |
| Laptop |
Ethernet |
2806:40c:6000:2000:74e5:ffff:ffff:ffff/64 |
Red LAN Ether 2 |
| Camaras |
Ethernet |
2806:40c:6000:2001:74e5:ffff:ffff:ffff/64 |
Red LAN Ether 3 |
| Celulares |
WiFi |
2806:40c:6000:2002:74e5:ffff:ffff:ffff/64 |
Red WLAN |
Nota
Nuesto PPPoE PD nos servirá para provisionar a lo clientes que se conecten a Router PPPoE Cliente (Simulador de ONU). El PPPoE Tunnel será para aprovisionar IPv6 entre el Router Admin 1 y Router PPPoE Cliente (Simulador de ONU).
CONFIGURACIÓN ROUTER ADMIN 1
Paso 1.1
Subnetear nuestro prefijo 2806:40c:6000::/36 a /51
Para ellos podemos ir al sitio web https://www.site24x7.com/es/tools/ip...lculadora.html
Archivo adjunto 3672
Paso 1.2
Subnetear nuestro prefijo 2806:40c:6000:4000::/51 a /59 para nuestro PPPoE-Tunnel
Para ellos podemos ir al sitio web https://www.calculadora-redes.com/ipv6.php
Archivo adjunto 3673
Paso 2
Configurar los Pools de IPv6 que se van a utilizar (PPPoE-PD y PPPoE-Tunnel)
/ipv6 pool
add name=PPPoE-PD prefix=2806:40c:6000:2000::/51 prefix-length=56
add name=PPPoE-Tunnel prefix=2806:40c:6000:4020::/59 prefix-length=64
ROUTER ADMIN 1
Archivo adjunto 3674
Paso 3
Configurar PPP Profile
/ppp profile
add dhcpv6-pd-pool=PPPoE-PD local-address=192.168.91.1 name=PPPoE-Dual-Stack remote-ipv6-prefix-pool=PPPoE-Tunnel
ROUTER ADMIN 1
Archivo adjunto 3675
Paso 4
Configurar PPPoE Secret
/ppp secret
add local-address=192.168.91.1 name=jose_dual password=jose_dual profile=PPPoE-Dual-Stack remote-address=192.168.91.15 \
service=pppoe
ROUTER ADMIN 1
Archivo adjunto 3676
CONFIGURACIÓN ROUTER PPPoE CLIENTE
Paso 1
Agregar PPPoE Cliente con el secret anteriormente creado
/interface pppoe-client
add add-default-route=yes disabled=no interface=ether1 name=pppoe-out1 password=jose_dual user=jose_dual
ROUTER PPPoE CLIENTE
Archivo adjunto 3677
ROUTER PPPoE CLIENTE
Archivo adjunto 3680
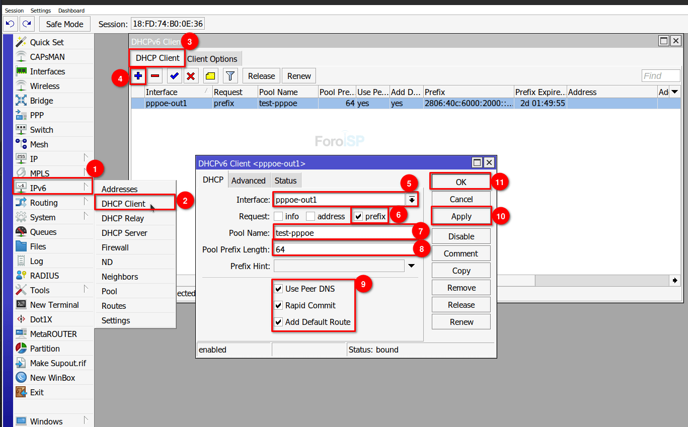
Paso 2
Agregar un cliente DCHPipv6
/ipv6 dhcp-client
add add-default-route=yes interface=pppoe-out1 pool-name=test-pppoe request=prefix
ROUTER PPPoE CLIENTE
Archivo adjunto 3679
Paso 3
Crear LAN ipv6.
From Pool: seleccionar el dhcp cliente que se creó en el paso anterior.
de esta forma se creará de forma automática una subred
/ipv6 addressadd from-pool=test-pppoe interface=ether2
ROUTER PPPoE CLIENTE
Archivo adjunto 3681
Verificar salida a internet con IPv6
ping 2001:4860:4860::8888
Archivo adjunto 3682
Ingresamos para realizar un https://ipv6-test.com/
Archivo adjunto 3683