User Tag List

Gracias Gracias:  0
Me agrada Me agrada:  0
Me desagrada Me desagrada:  0
Resultados 1 al 4 de 4

Tema: Ruteo vlans en rb con puerto trocal a switch planet

Vista híbrida

Mensaje anterior Mensaje anterior   Próximo mensaje Próximo mensaje
  1. #1

    Fecha de ingreso
    19 Apr, 21
    Mensajes
    8
    Reconocimientos
    Mentioned
    0 Post(s)
    Tagged
    0 Thread(s)

    Routing entre Vlans y Switch planet GSD-1002M

    Nota

    Recomendación: Importante primero ver los videos sobre notas de conceptos de redes y vlans, para una mejor compresión de esta practica. Click en el siguiente enlace : http://foroisp.com/threads/1671-Nota...ull=1#post2375



    Las Vlans pertenecen a la capa 2 lo que indica que no pueden tener comunicación entre ellos, para que se puedan comunicar necesitamos de un equipo de capa tres, nosotros ocuparemos un RB2011 para que haga el routing y las vlans puedan tener comunicación
    Para este ejemplo ocuparemos 3 Vlans con las siguientes características
    Vlan ID Name Adddress Network
    2 Contabilidad 192.168.202.1 192.168.202.0/24
    3 Ventas 192.168.203.1 192.168.203.0/24
    4 Sistemas 192.168.204.1 192.168.204.0/24

    Estas Vlans serán configuradas en el RB como en el Switch Planet
    Al igual configuramos unas reglas para las Vlans,
    -La Vlan de Contabilidad y Ventas no podrán tener comunicación entre si ni tampoco podrán tener comunicación con la Vlan de Sistemas
    -La Vlan de Sistemas si podrá tener comunicación con la Vlan de Contabilidad y Ventas



    Nombre:  BPE4oErOon.png
Visitas: 5242
Tamaño: 936.4 KB


    Entrar al RB
    Ingresamos a nuestro RB, esto lo hacemos conectando un cable Ethernet de nuestro equipo al RB, automáticamente el winbox detecta el RB. Ingresamos admin:

    1
    En el menú de nuestro RB se encuentra el botón Interfaces, le damos clic y se abrirá una nueva ventana, esta ventana tiene varias pestañas, seleccionamos la pestaña VLAN. Se muestra la interface de VLAN y nos aparece un símbolo de +, damos clic en este símbolo y se abrirá una ventana nueva donde crearemos nuestras interfaces lógicas Vlans

    Nombre:  1-4 pasos.jpg
Visitas: 5410
Tamaño: 158.7 KB

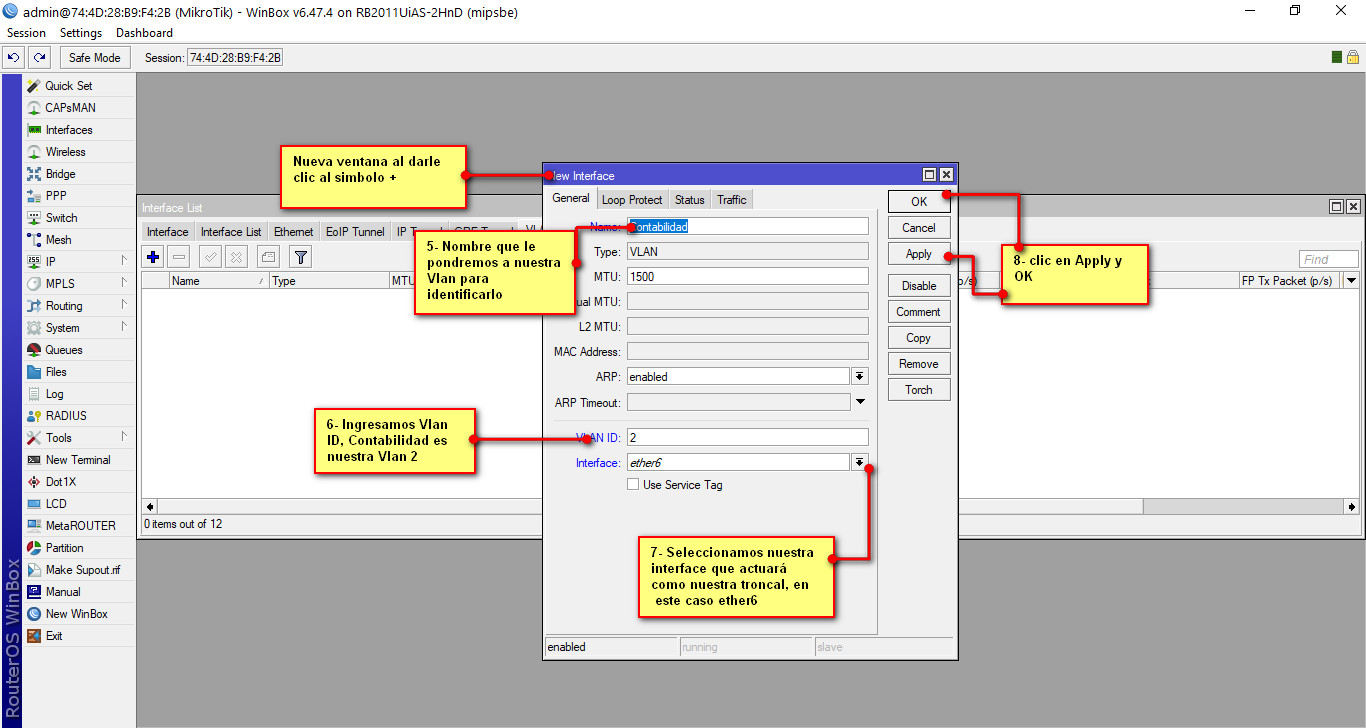
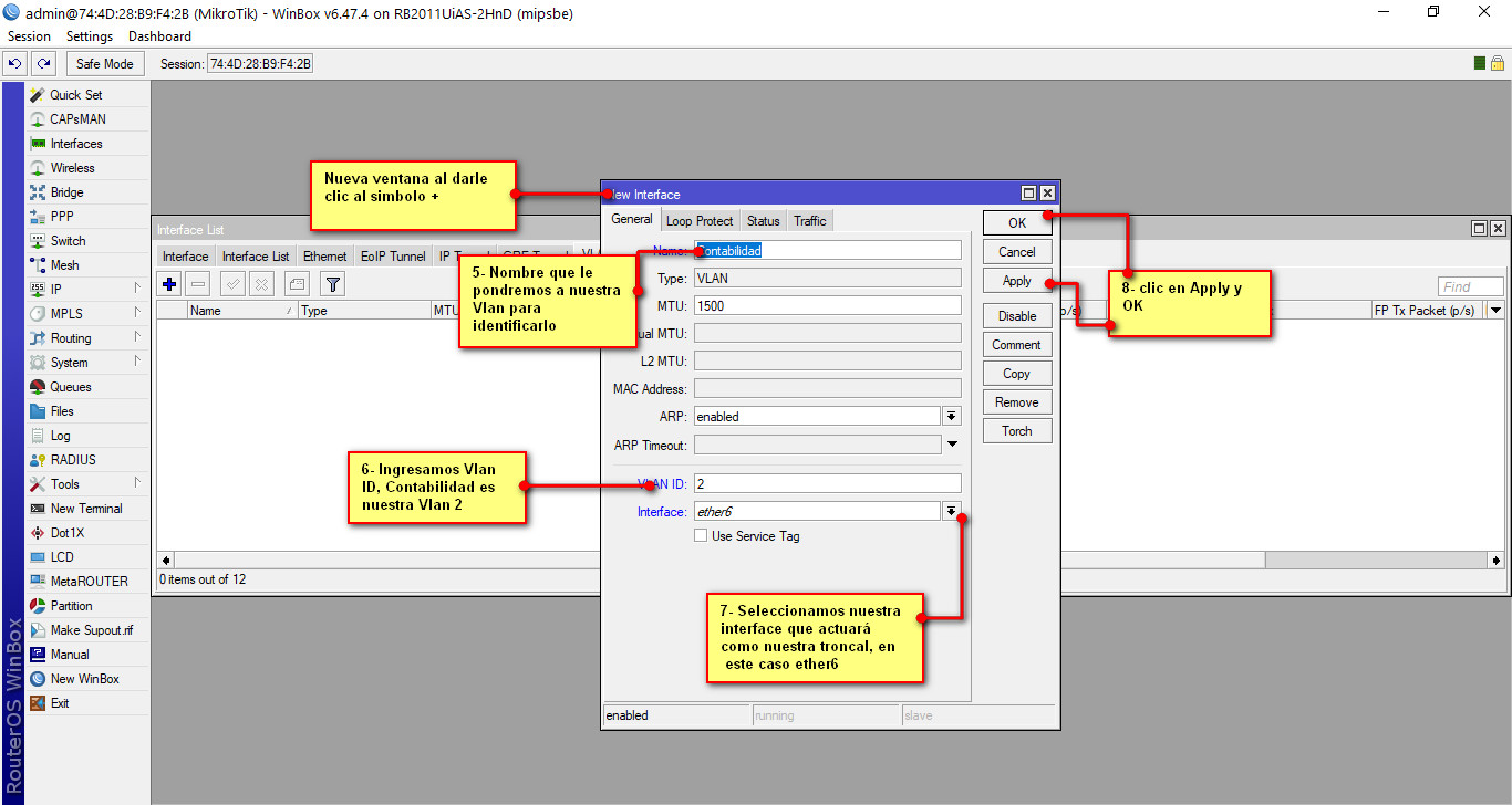
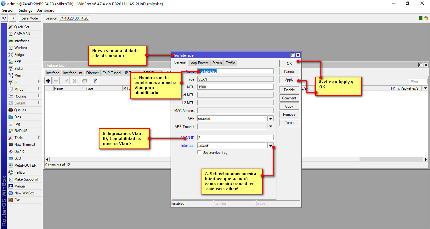
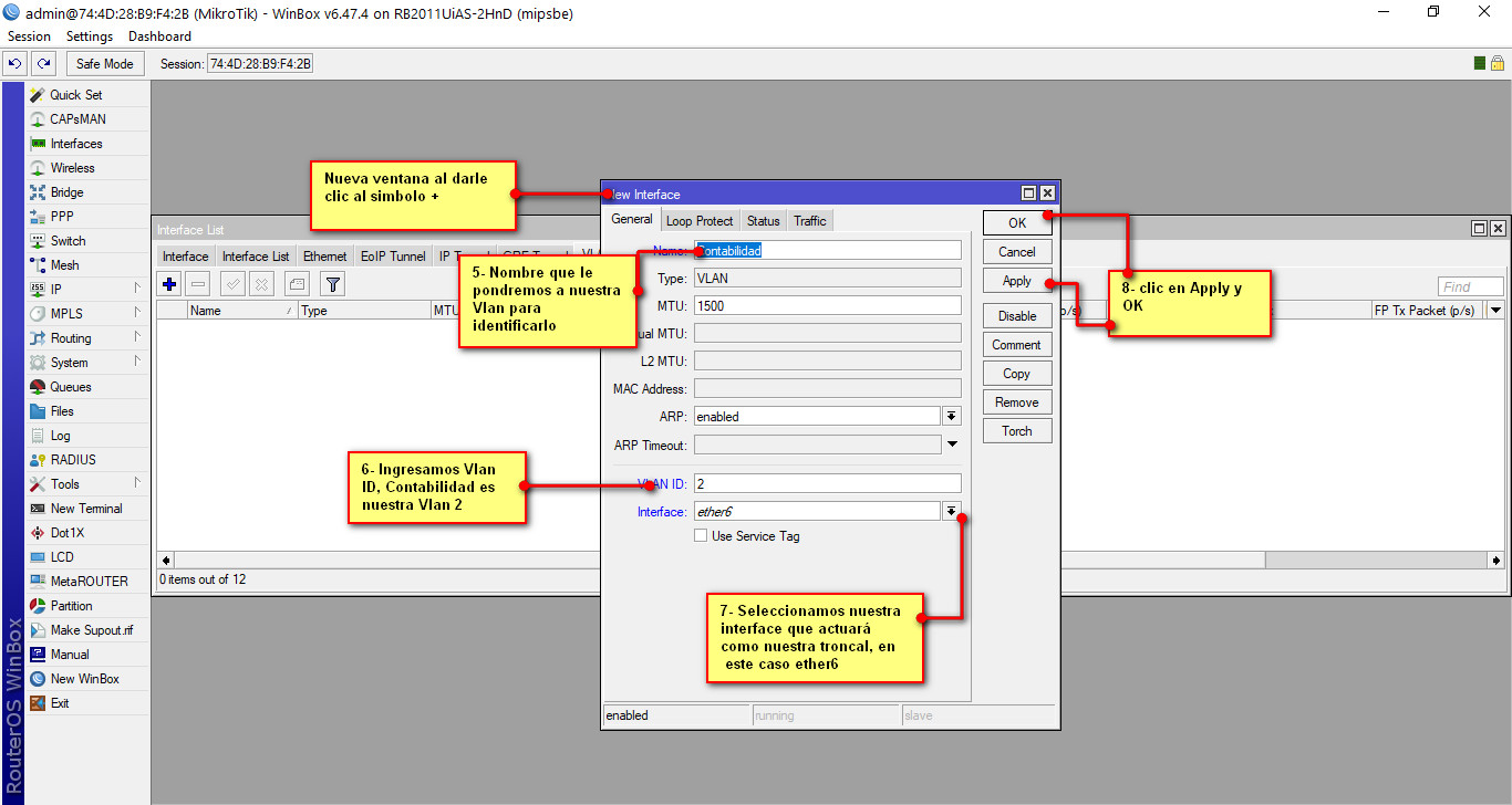
    Cuando nos aparezca la nueva ventana ingresamos el nombre nuestra vlan, ingresamos la Vlan ID y seleccionamos la interface que actuará como nuestra troncal

    Nombre:  5-8 pasos.jpg
Visitas: 4667
Tamaño: 196.6 KB

    Repetiremos estos pasos con las demás Vlans, al terminar de crearlas tendremos una ventana con estas características

    Nombre:  ejemplo 5-8 pasos.jpg
Visitas: 4832
Tamaño: 162.3 KB

    Nota

    Ya hemos Creador nuestras interfaces lógicas o Vlans, ahora configuramos las direcciones que tendrán.


    2
    Como siguiente paso es darle dirección a nuestras Vlans, para eso vamos al menú del RB seleccionamos /IP-Addresses nos aparece una nueva ventana, seleccionamos el símbolo + , se abrirá una nueva ventana donde configuramos nuestras direcciones

    Nombre:  9-11 pasos.jpg
Visitas: 4936
Tamaño: 160.3 KB

    Como ejemplo crearemos la dirección de Contabilidad, esto se repetirá con las demás VLans

    Nombre:  12-14 pasos.jpg
Visitas: 4999
Tamaño: 156.8 KB

    Al terminar de ingresar nuestras direcciones tendremos un recuadro como este.

    Nombre:  ejemplo 12-14.jpg
Visitas: 4878
Tamaño: 55.6 KB

    Nota

    HASTA EL MOMENTO YA CREAMOS NUESTRAS INTERFACES LOGICAS VLANS SELECCIONAMOS EL PUERTO QUE ACTUARA COMO NUESTRO TRONCAL Y CONFIGURAMOS SUS DIRECCIONES DE NUESTRAS VLANS, COMO SIGUIENTE PUNTO ES BLOQUEAR LA COMUNICACIÓN ENTRE LAS VLANS CONTABILIDAD Y VENTAS ENTRE SI Y CON SISTEMAS. SISTEMAS SI PUEDE TENER COMUNICACIÓN CON LAS OTRAS DOS VLANS


    3 OPCION 1
    CONFIGURACION DE VLAN EN SWITCH PLANET MEDIANTE INTERFAZ GRAFICA

    En este switch GSD-1002M vamos a configurar las siguientes VLAN
    VLAN ID Nombre de la VLAN Puertos
    2 Contabilidad GigabitEthernet 4
    3 Ventas GigabitEthernet 5
    4 sistemas GigabitEthernet 7
    Los puertos que serán usados como troncales y las VLAN que deben configurarse en cada uno son los siguientes:
    Puertos VLANs permitidas
    6 2, 3
    8 1, 2, 3, 4

    Inicio de sesión en el switch
    Configuración de IP fija en Windows 10
    Para poder administrar via web nuestro switch debemos tener una IP fija en nuestro equipo para poder conectarnos al switch. Por defecto el switch tiene la IP 192.168.0.100/24. Nosotros nos asignaremos la IP 192.168.0.10/24 para tener comunicación.
    Primero nos dirigimos a Panel de control > Redes e Internet > Conexiones de Red y hacemos doble clic sobre nuestro adaptador Ethernet y veremos algo así:

    Nombre:  1.png
Visitas: 4883
Tamaño: 136.4 KB

    Hacemos doble clic sobre Habilitar el Protocolo de Internet Versión 4 y cambiamos las opciones y debe quedar configurado así:

    Nombre:  2.png
Visitas: 4981
Tamaño: 61.5 KB

    Inicio de sesión en el switch
    Para iniciar sesión en el switch, abrimos nuestro navegador y nos conectamos a la IP 192.168.0.100, el portal que veremos es el siguiente:
    Las credenciales por defecto del switch son usuario: “admin” contraseña: “admin”.

    Nombre:  3.png
Visitas: 4810
Tamaño: 198.3 KB

    Creación de las VLANs
    Nos dirigimos al apartado VLAN, elegimos la opción “Create VLAN”.
    Tenemos las opciones:
    VLAN LIST à Desde aquí colocamos el número de la VLAN
    VLAN Action àNos permite añadir o eliminar una VLAN
    VLAN Name Profile à Aquí escribimos el nombre de la VLAN
    En la siguiente imagen se muestra la configuración de la VLAN 2 con nombre “contabilidad”. Para finalizar hacemos clic en Apply para que los cambios se guarden.

    Nombre:  4.png
Visitas: 4776
Tamaño: 175.8 KB

    Repetimos los pasos para las VLANs restantes. Al terminar deberíamos ver lo siguiente.

    Nombre:  5.png
Visitas: 4770
Tamaño: 185.6 KB

    Modificación del tipo de interfaces del Switch
    Para vincular los puertos de nuestro switch a una VLAN nos dirigimos al apartado VLAN y seleccionamos Interface Settings. Las opciones son que vamos a modificar son:
    Port Select à Elegimos los puertos a modificar.
    Interface VLAN Mode à Elegimos el modo de puerto. Puede ser acceso o troncal.
    Configuramos según la tabla mostrada al inicio de este documento

    En la siguiente imagen se muestra como configurar las 4 interfaces de acceso. Las restantes siguen los mismos pasos.
    Nombre:  2024-03-13_165659.jpg
Visitas: 2809
Tamaño: 278.2 KB


    Asignación de VLANs a los puertos de acceso
    Lo siguiente es vincular VLANs con cada puerto. Se muestra la configuración del puerto GE4.
    1.- Nos vamos a Port VLAN Membership
    2.- Seleccionamos el puerto a configurar

    Nombre:  7.png
Visitas: 4799
Tamaño: 110.1 KB

    Se nos mostrara un menú y debe quedar configurado como sigue:

    Nombre:  8.png
Visitas: 4963
Tamaño: 13.9 KB

    Con esto el puerto queda vinculado a la VLAN 2.
    Asignación de VLANs a los puertos troncales

    Para configurar el paso de las VLANs por los puertos troncales el procedimiento es similar y se muestra en la siguiente imagen, donde se configura el puerto GE8:

    Nombre:  9.png
Visitas: 4839
Tamaño: 79.0 KB

    El puerto restante se configura de la misma manera.

    3 OPCIÓN 2

    CONFIGURACION DE VLAN EN SWITCH PLANET MEDIANTE CLI

    Nota

    LA CONFIGURACION QUE HAREMOS EN LOS PUERTOS PARA LAS VLANS ES LA SIGUIENTE
    PUERTO 4 PARA LA VLAN 2
    PUERTO 5 PARA LA VLAN 3
    PUERTO 6 PARA LA VLAN 2 Y 3
    PUERTO 7 PARA LA VLAN 4
    PUERTO 8 PARA EL TRONCAL




    Para configuración mediante el CLI el switch trae por default un servidor interno con ip 192.168.0.100, ingresaremos por telnet con la herramienta putty, para ellos vamos a configuración de red/Cambiar opciones de adaptador/Adaptador Ethernet/IPv4 y cambiamos nuestra IP al mismo segmento ingresamos usuario y contraseña admin:admin

    Nombre:  cli 1.jpg
Visitas: 4720
Tamaño: 19.2 KB

    Ya estando en el switch mediante cli entramos al modo de configuración con el comando “Configure”, seguidamente creamos nuestras vlan con la la misma ID configurado en el RB y el nombre para identificarlo

    Nombre:  cli2.jpg
Visitas: 4839
Tamaño: 53.2 KB

    Ya que tenemos creado nuestras Vlans con su ID y Nombre toca asignarlo al puerto del switch
    Entramos a la interface del switch, configuramos que sea modo de acceso y que permita la vlan
    Seguidamente se configura la troncal con las vlans que queremos dejar pasar para este caso las mismas vlans que creamos en el RB

    Nombre:  cli.jpg
Visitas: 4695
Tamaño: 144.2 KB

    Ahora configuramos el puerto troncal que estará conectado al RB, en este puerto configuramos las Vlans que vamos a permitir.

    Nombre:  cli2.jpg
Visitas: 4675
Tamaño: 40.7 KB



    Nota

    YA HEMOS CREADO LAS VLANS, LAS ASIGNAMOS A LOS PUERTOS QUE CORRESPONDEN Y CREAMOS EL PUERTO TRONCAL QUE TENDRÁ COMUNICACIÓN CON EL RB.


    Nota

    COMO VERAN EN LA INTERFACE 6 SE CONFIGURÓ COMO MODO TRUNK PARA QUE EN ESE PUERTO PUEDAN CONECTARSE DOS VLANS


    Nota

    EL EQUIPO ESTA CORRIENDO LA CONFIGURACIÓN CON MEMORIA VOLÁTIL , POR LO QUE SI EL SWITCH LLEGA A PERDER ENERGÍA SE PUEDE BORRAR LA CONFIGURACIÓN, PARA GUARDAR LA CONFIGURACIÓN EN MEMORIA NO VOLÁTIL PODEMOS ESCRIBIR EL COMANDO “copy running-config startup-config”


    Nota

    APAGAR LAS INTERFACES WIFI DE LOS EQUIPOS PARA LOGRAR EL PING EXITOSO Y TENER COMUNICACIÓN


    Nombre:  2024-03-14_101347.jpg
Visitas: 2949
Tamaño: 84.6 KB

    4

    Con la siguiente configuración podremos contestar las siguientes preguntas

    1.- ¿En el puerto 4 del switch puedo conectar mi equipo y ponerle una IP de la Vlan 3?


    2.- ¿Desde el puerto 4 puedo darle ping a la red 203 o 204?


    3.- ¿La Vlan 4 puede dar ping a la vlan 2 y 3?


    4.- ¿Desde el puerto 6 puedo poner una IP del 202, 203 o 204?


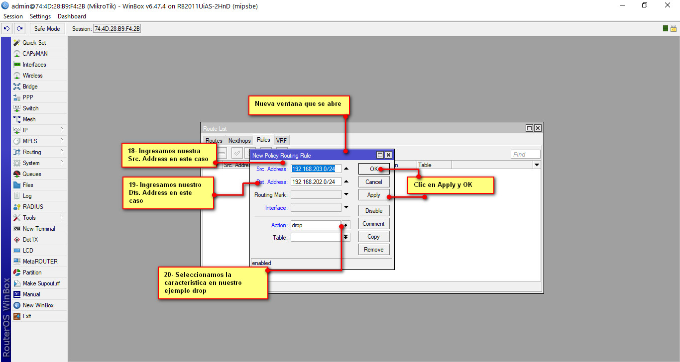
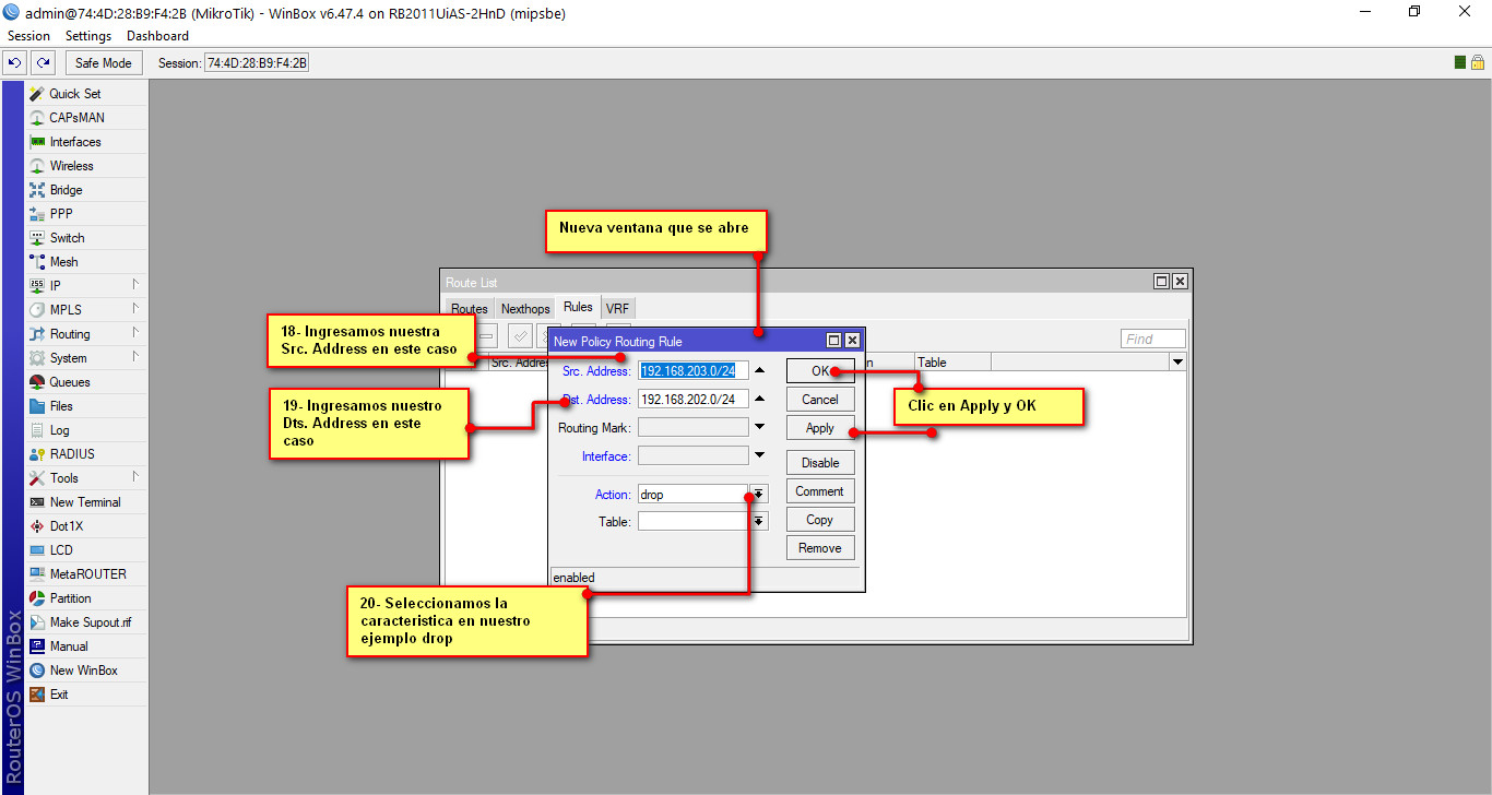
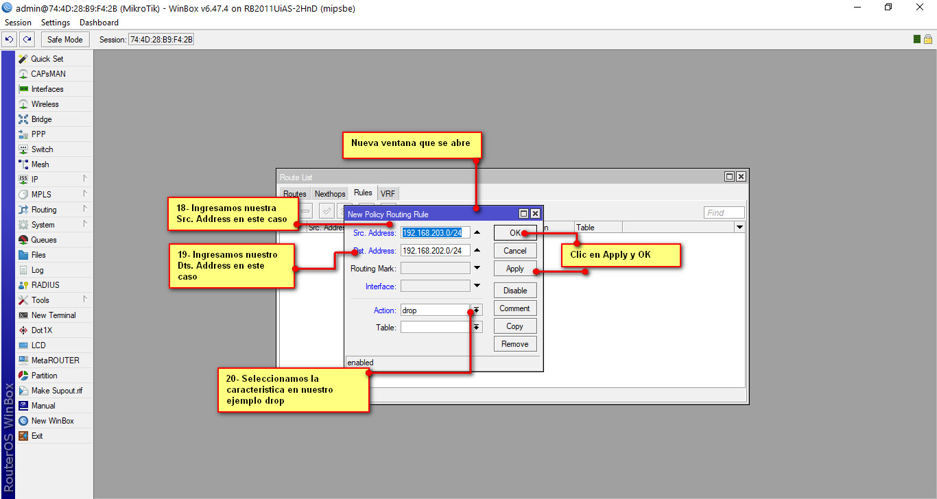
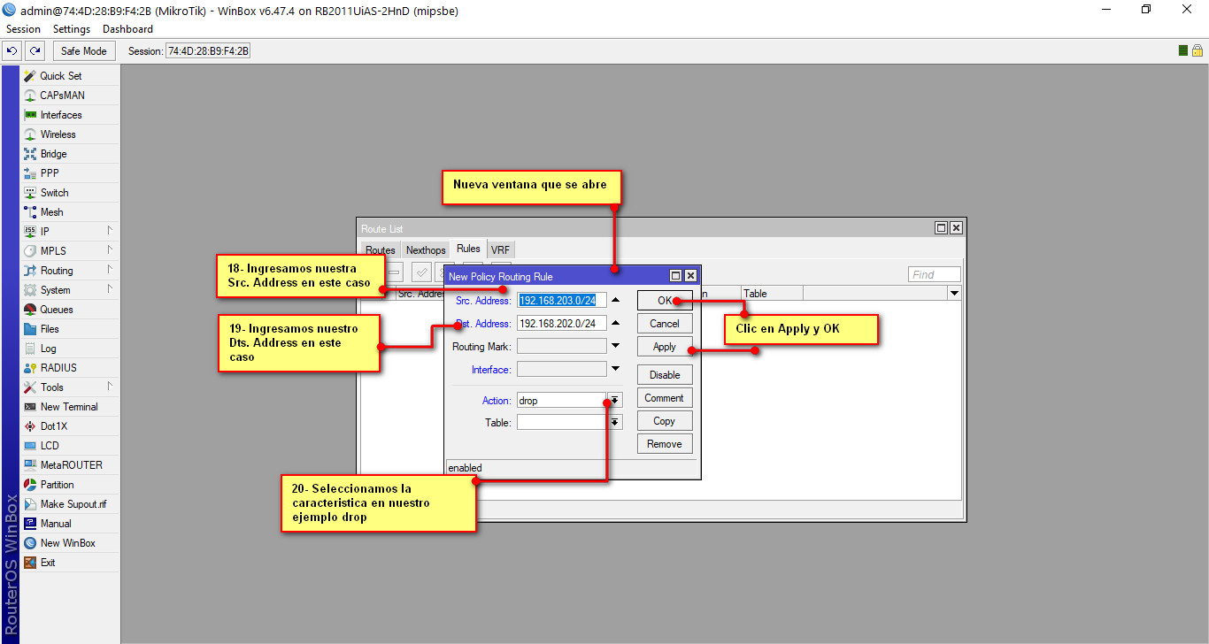
    Miktrotik por default trae que nuestras direcciones VLANS que creamos puedan tener comunicación entre ellos, como parte de privacidad y seguridad bloquearemos la comunicación entre estas Vlans para ello en el menú del RB seleccionamos /IP---Addresses, seguidamente nos aparecerá una nueva ventana, como podremos observar esta ventana tiene unas direcciones ya configuradas que aprendió el RB de manera dinámica. Esta nueva ventana que se abre tiene varias pestañas, seleccionamos la pestaña RULES seguidamente clic en el símbolo de + y se nos abrirá una nueva venta

    Nombre:  15-18 pasos.jpg
Visitas: 5076
Tamaño: 181.1 KB

    La ventana que se abre es donde configuraremos nuestra Rules
    Nuestras Vlan de contabilidad no pueden tener comunicación con la Vlan de ventas ni sistemas
    Nuestras Vlans de ventas no pueden tener comunicación con la Vlan de contabilidad ni sistemas
    Nuestra Vlan de Sistemas si puede tener comunicación con la VLan de Contabilidad y ventas

    Como ejemplo configuramos la rule de contabilidad

    Nombre:  18-20.jpg
Visitas: 4908
Tamaño: 161.5 KB

    Al finalizar tendremos un recuadro como las siguientes rules

    Nombre:  ejemplo 18-20.jpg
Visitas: 5081
Tamaño: 166.6 KB

    Nota

    PARA REALIZAR LA PRUEBA DE LOS DROPS ES NECESARIO QUE VERIFIQUEN QUE EL EQUIPO DONDE SE HAGA LA PRUEBA NO TENGA NINGÚN TIPO DE RESTRICCIÓN EN SU PROPIO FIREWALL (FIREWALL DE WINDOWS, IPTABLES) YA QUE DE LO CONTRARIO NO LE VA A PERMITIR VISUALIZAR EL FUNCIONAMIENTO DE LAS REGLAS.



    Nota

    YA CREAMOS LAS INTERFACES LOGICAS VLANS, YA CONFIGURAMOS SUS DIRECCIONES POR CADA VLAN, Y YA INGRESAMOS UNAS REGLAS QUE DEBE SERGUIR.
    Imágenes adjuntadas Imágenes adjuntadas  
    Última edición por SAUL-ENRIQUE; 14/03/2024 a las 09:14

  2. #2

    Fecha de ingreso
    19 Apr, 21
    Mensajes
    51
    Reconocimientos
    Mentioned
    0 Post(s)
    Tagged
    0 Thread(s)
    Un detalle muy importante a tener en cuenta. El aislamiento del tráfico que se logra usando VLANs solo es a capa 2.
    Más técnicamente hablando estamos aislando los dominios de broadcast.

    Eso no implica que los equipos estarán aislados en capa 3.
    Es decir que las redes 192.168.10.x/24 y 192.168.20.x/24 aunque estén aisladas en capa 2 (usando VLANs) siempre tendrán conectividad en capa 3 a menos que un firewall lo bloquee.

  3. #3
    Avatar de josemiguel
    Fecha de ingreso
    08 Sep, 22
    Mensajes
    49
    Reconocimientos
    Mentioned
    0 Post(s)
    Tagged
    0 Thread(s)
    Como alternativa a las reglas de ruteo, podemos crear reglas de firewall

    Nombre:  reglas_firewall_1.png
Visitas: 4029
Tamaño: 104.5 KB
    Nombre:  reglas_firewall_2.png
Visitas: 4152
Tamaño: 42.7 KB
    Última edición por josemiguel; 04/11/2022 a las 08:49

  4. #4

    Fecha de ingreso
    13 Nov, 20
    Mensajes
    42
    Reconocimientos
    Mentioned
    0 Post(s)
    Tagged
    0 Thread(s)
    Preguntas:

    1. ¿Si me conecto en el puerto 4 (SISTEMAS) del switch tendré comunicación con la VLAN 3 (VENTAS)?

    2. ¿Si me conecto al puerto 4 (SISTEMAS) puedo darle ping en la red con segmentos 203 (VENTAS) o 204 (CONTABILIDAD)?

    3. ¿La Vlan 4 (SISTEMAS) puede dar ping a la vlan 2 y 3?

    4. ¿Si me conecto al puerto 6 puedo dar ping alguna ip con los segmentos 202, 203 o 204?

Permisos de publicación

  • No puedes crear nuevos temas
  • No puedes responder temas
  • No puedes subir archivos adjuntos
  • No puedes editar tus mensajes
  •