IPV4 e IPV6 en mikrotik
Nota
Primero realizamos los pasos para asignar ipv4 en la mikrotik
1 Agregamos la IP disponible a nuestra WAN ingresando a IP/Address

Address: Colocamos la IP disponible, en mi caso 192.168.4.67 como vemos es del mismo segmento de red que tiene el router de mi ISP. Se agregó al final de la IP "/24" que corresponde a la máscara de red del router del ISP
Interface: Seleccionamos ether6, que será nuestra WAN - (Verificar a que interfaz se esta conectado para asignar esa en la mikrotik)
2 Agregamos una IP a nuestra LAN, esta ip será nuestro Gateway (puerta de enlace).

Segmento de LAN 192.168.50.1/24
Gateway 192.168.50.0
3 Ahora enmascaramos nuestra red LAN para que salga a través de nuestra interface WAN
Nos vamos a IP/Firewall/ NAT
Aplicamos esto en la pestaña General y Action

Chain: colocamos srcnat
Out. Interface; colocamos ether6 (importante seleccionar la interfaz correcta)

action: colocamos masquerade
4 Ahora le indicamos al RB que el internet viene de la IP 192.168.4.250 que es el gateway de nuestro router ISP
Nos vamos a IP/Routers

Dst. Address: colocamos 0.0.0.0/0 que es la dirección de destino general
Gateway: Es la IP del router del ISP en mi caso 1923168.4.250
Nota
En este punto nuestro router ya tiene salida a internet, probamos haciendo ping a 8.8.8.8 y nos debe responder

ASIGNAR IPV6
Nota
Ahora asignaremos IPv6 tomando en cuenta que ya tenemos nuestra dirección subnetado y con los prefijos para estos ejempos tomaremos el siguiente 2806:40c:8000::/36, en caso de que requieras saber como obtener estos datos puedes apoyarte en el siguiente manual
https://foroisp.com/threads/2008-IPv...GP-Paso-a-Paso
Primero debemo aegurarnos que esta habilitado IPv6 en la mikrotik
- Ve a System > Packages y verifica que el paquete ipv6 esté instalado.
- Si no está instalado, instala el paquete desde la carpeta Files o el sistema de instalación del router.
- Una vez instalado, ve a IPv6 > Settings y activa IPv6.
Para que se visualice es requerido reiniciar el mikrotik

Ahora ya podremos configurar IPV6
1 Configurar WAN
Nos vamos a asignar la IPv6 que nuestro proveedor nos indique en la interface WAN. Para este ejemplo
esa interface es la Ether-1

2 Agregar ruta estática hacia el BGP

3 Agregar nuestro prefijo a un Pool

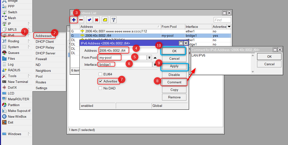
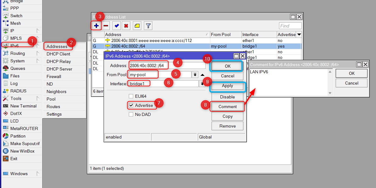
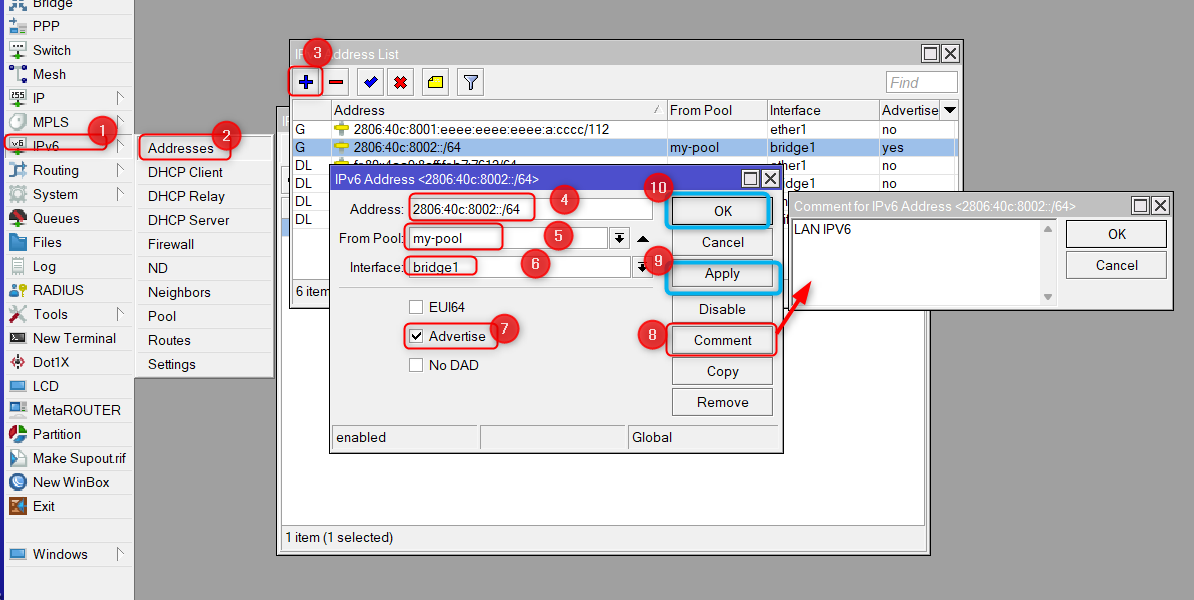
4 Configurar nuestra interface LAN. Usaremos el pool 2806:40c:8002:cccc::/64
Simplemente dejamos que el Mikrotik escoja su propia IPv6. Es importante dejar la opción de "Advertise". Esto hará que el Mikrotik reparta una IPv6 a cada equipo de la red LAN.
Nota
Al dar clic en Apply automaticamente se nos genera el campo de Address, asi que no es necesario ponerlo manualmente,

Nota
Es importante dejar la opción de "Advertise". Esto hará que el Mikrotik reparta una IPv6 a cada equipo de la red LAN, en nuestro caso el bridge pueda entregar una ip a la laptop
5 Probamos conectividad a los DNS de Google
Para lograr esto podemos valernos de unos simples pings hacia google 2001:4860:4860::8888 o 2001:4860:4860::8844

De igual forma podemos abrir un navegador web e ir hacia la siguiente URL https://test-ipv6.com/. En este sitio nos hacen un test que validará que nuestra salida a Internet con IPv6 sea correcta.

6 Activar los DNS
Para que puedan abrir las paginas debemos activar los DNS

Nota
Y asi ya se tiene configurado IPv6/IPv4 en mikrotik
Ralizamos ping en ambos en mikrotik

Nota
IMPORTANTE: la interfaz WAN de IPv4 debe estar en una distinta que la interfaz WAN de IPv6
En este ejemplo se coloco la interfaz WAN IPv4 en ether 6 y la interfz WAN IPv6 en ether 1
