User Tag List

Gracias Gracias:  0
Me agrada Me agrada:  0
Me desagrada Me desagrada:  0
Resultados 1 al 1 de 1

Tema: IPV4 e IPV6 en mikrotik

  1. #1

    Fecha de ingreso
    06 Nov, 24
    Mensajes
    24
    Reconocimientos
    Mentioned
    0 Post(s)
    Tagged
    0 Thread(s)

    Question IPV4 e IPV6 en mikrotik

    IPV4 e IPV6 en mikrotik

    Nota

    Primero realizamos los pasos para asignar ipv4 en la mikrotik


    1 Agregamos la IP disponible a nuestra WAN ingresando a IP/Address
    Nombre:  1tres.png
Visitas: 434
Tamaño: 88.4 KB

    Address: Colocamos la IP disponible, en mi caso 192.168.4.67 como vemos es del mismo segmento de red que tiene el router de mi ISP. Se agregó al final de la IP "/24" que corresponde a la máscara de red del router del ISP
    Interface: Seleccionamos ether6, que será nuestra WAN - (Verificar a que interfaz se esta conectado para asignar esa en la mikrotik)

    2 Agregamos una IP a nuestra LAN, esta ip será nuestro Gateway (puerta de enlace).

    Nombre:  2.png
Visitas: 476
Tamaño: 80.4 KB

    Segmento de LAN 192.168.50.1/24
    Gateway 192.168.50.0


    3 Ahora enmascaramos nuestra red LAN para que salga a través de nuestra interface WAN

    Nos vamos a IP/Firewall/ NAT

    Aplicamos esto en la pestaña General y Action

    Nombre:  3.png
Visitas: 402
Tamaño: 109.2 KB
    Chain: colocamos srcnat
    Out. Interface; colocamos ether6 (importante seleccionar la interfaz correcta)

    Nombre:  4.png
Visitas: 508
Tamaño: 19.1 KB

    action: colocamos masquerade



    4 Ahora le indicamos al RB que el internet viene de la IP 192.168.4.250 que es el gateway de nuestro router ISP
    Nos vamos a IP/Routers

    Nombre:  5.png
Visitas: 408
Tamaño: 103.3 KB

    Dst. Address: colocamos 0.0.0.0/0 que es la dirección de destino general
    Gateway: Es la IP del router del ISP en mi caso 1923168.4.250


    Nota

    En este punto nuestro router ya tiene salida a internet, probamos haciendo ping a 8.8.8.8 y nos debe responder

    Nombre:  6.png
Visitas: 411
Tamaño: 54.9 KB

    ASIGNAR IPV6

    Nota

    Ahora asignaremos IPv6 tomando en cuenta que ya tenemos nuestra dirección subnetado y con los prefijos para estos ejempos tomaremos el siguiente 2806:40c:8000::/36, en caso de que requieras saber como obtener estos datos puedes apoyarte en el siguiente manual
    https://foroisp.com/threads/2008-IPv...GP-Paso-a-Paso


    Primero debemo aegurarnos que esta habilitado IPv6 en la mikrotik


    1. Ve a System > Packages y verifica que el paquete ipv6 esté instalado.
    2. Si no está instalado, instala el paquete desde la carpeta Files o el sistema de instalación del router.
    3. Una vez instalado, ve a IPv6 > Settings y activa IPv6.


    Para que se visualice es requerido reiniciar el mikrotik

    Nombre:  7.png
Visitas: 446
Tamaño: 92.0 KB

    Ahora ya podremos configurar IPV6

    1 Configurar WAN

    Nos vamos a asignar la IPv6 que nuestro proveedor nos indique en la interface WAN. Para este ejemplo
    esa interface es la Ether-1

    Nombre:  8.png
Visitas: 407
Tamaño: 76.3 KB

    2 Agregar ruta estática hacia el BGP
    Nombre:  9.png
Visitas: 429
Tamaño: 81.4 KB

    3 Agregar nuestro prefijo a un Pool

    Nombre:  10.png
Visitas: 391
Tamaño: 72.4 KB

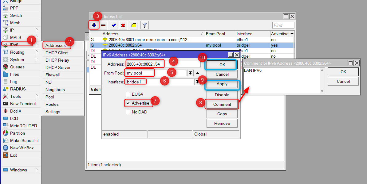
    4 Configurar nuestra interface LAN. Usaremos el pool 2806:40c:8002:cccc::/64


    Simplemente dejamos que el Mikrotik escoja su propia IPv6. Es importante dejar la opción de "Advertise". Esto hará que el Mikrotik reparta una IPv6 a cada equipo de la red LAN.

    Nota

    Al dar clic en Apply automaticamente se nos genera el campo de Address, asi que no es necesario ponerlo manualmente,


    Nombre:  11.png
Visitas: 483
Tamaño: 102.1 KB

    Nota

    Es importante dejar la opción de "Advertise". Esto hará que el Mikrotik reparta una IPv6 a cada equipo de la red LAN, en nuestro caso el bridge pueda entregar una ip a la laptop


    5
    Probamos conectividad a los DNS de Google
    Para lograr esto podemos valernos de unos simples pings hacia google
    2001:4860:4860::8888 o 2001:4860:4860::8844

    Nombre:  12.png
Visitas: 399
Tamaño: 35.6 KB

    De igual forma podemos abrir un navegador web e ir hacia la siguiente URL https://test-ipv6.com/. En este sitio nos hacen un test que validará que nuestra salida a Internet con IPv6 sea correcta.
    Nombre:  13.jpg
Visitas: 430
Tamaño: 129.4 KB

    6 Activar los DNS

    Para que puedan abrir las paginas debemos activar los DNS

    Nombre:  14.png
Visitas: 378
Tamaño: 75.8 KB


    Nota

    Y asi ya se tiene configurado IPv6/IPv4 en mikrotik


    Ralizamos ping en ambos en mikrotik

    Nombre:  15.png
Visitas: 385
Tamaño: 112.5 KB


    Nota

    IMPORTANTE: la interfaz WAN de IPv4 debe estar en una distinta que la interfaz WAN de IPv6


    En este ejemplo se coloco la interfaz WAN IPv4 en ether 6 y la interfz WAN IPv6 en ether 1

    Nombre:  16.png
Visitas: 350
Tamaño: 15.7 KB







    Última edición por NEMUELOXTE; 18/01/2025 a las 13:01

Permisos de publicación

  • No puedes crear nuevos temas
  • No puedes responder temas
  • No puedes subir archivos adjuntos
  • No puedes editar tus mensajes
  •