User Tag List

Gracias Gracias:  0
Me agrada Me agrada:  0
Me desagrada Me desagrada:  0
Resultados 1 al 2 de 2

Tema: Laboratorio BGP ipv4 y subneteo de un /22 a /24

  1. #1

    Fecha de ingreso
    07 Nov, 24
    Mensajes
    13
    Reconocimientos
    Mentioned
    0 Post(s)
    Tagged
    0 Thread(s)

    Laboratorio BGP ipv4 y subneteo de un /22 a /24

    Laboratorio BGP ipv4 y subneteo de un /22 a /24


    El subneteo es el proceso de dividir una red grande en redes más pequeñas llamadas subredes.Esto se hace para organizar mejor una red, mejorar el rendimiento y la seguridad, aprovechando mejor las direcciones IP.

    Descripción

    Vamos a crear un laboratorio en EVE-ng de acuerdo a la topología para Implementar el protocolo BGP IPv4 realizando el subneteo de un /22 a un /24 para practicar enrutamiento y segmentación de redes.

    PASO1 Crear laboratorio en EVE-NG
    Nombre:  Laboratorio-1.png
Visitas: 1466
Tamaño: 257.1 KB
    PASO 2Configuración del ROUTER GOOGLE

    Configure las ips que irán en cada una de las interfaces Ethernet de cada router, de acuerdo a la topología

    Nota


    ADVERTENCIA
    Se configura el ROUTER GOOGLE por fines de la practica, En la vida real es independiente de nosotros


    Por Comandos


    /ip address
    add address=8.8.8.7/24 comment=PTP-GOOGLE interface=ether1 network=8.8.8.0
    add address=10.20.50.1/30 comment=PTP-RB-BORDE interface=ether2 network=\
    10.20.50.0


    Por interfaz
    Nombre:  IPaddGoogle-2.png
Visitas: 1443
Tamaño: 58.3 KB

    PASO2.1Configuración básica de BGP ROUTER GOOGLE

    vamos a configurar la instancia, el peer y el network del RB



    • Interfaz de red: 10.20.50.1/30
    • AS: 700
    • Vecino BGP: 10.20.50.2/30
    • AS Vecino 100

    Por comandos


    /routing bgp instance
    set default as=700
    /routing bgp network
    add network=8.8.8.0/24 synchronize=no
    /routing bgp peer
    add name=peer-to-RB-BORDE remote-address=10.20.50.2 remote-as=100


    Por interfaz




    Nombre:  bgpGoogle-3.jpg
Visitas: 1453
Tamaño: 142.8 KB

    Nota


    Una vez que terminemos empezamos con la configuracion de nuestro RB vecino que es ROUTER BORDE


    PASO 3Configuración del ROUTER BORDE

    Configure las ips que irán en cada una de las interfaces Ethernet de cada router, de acuerdo a la topología y configure el enmascaramiento


    Por comando


    /ip address
    add address=10.20.50.2/30 comment="PTP RB-GOOGLE" interface=ether2 network=\
    10.20.50.0
    add address=190.9.109.1/24 comment=PTP-ENCORE-MILAGRO interface=ether4 \
    network=190.9.109.0
    add address=190.9.108.1/24 comment=PTP-ENCORE-URBI interface=ether3 network=\
    190.9.108.0=10.20.30.1/30 comment=PTP-ENCORE-URBI interface=ether3 network=\
    10.20.30.0


    Por interfaz
    Nombre:  IPADD-BORDE.jpg
Visitas: 1432
Tamaño: 109.5 KB

    PASO[3.1Configuración básica de BGP ROUTER BORDE
    vamos a configurar la instancia, el peer y el network del RB



    • Interfaz de red: 10.20.50.2/30
    • AS: 100
    • Vecino BGP: 10.20.50.1/30
    • AS Vecino 700

    Nombre:  bgpBorde-5.jpg
Visitas: 1436
Tamaño: 137.2 KB

    Nota

    Se muestra una imagen de las rutas


    Rutas del ROUTER-BORDE PRINCIPAL
    En este caso no es nesesario agregar rutas estaticas a menos que bajes el prefijo para entregar a clientes residenciales o que tu PTP sea con IPs privadasNombre:  RUTAS-BORDE.png
Visitas: 1419
Tamaño: 101.6 KB
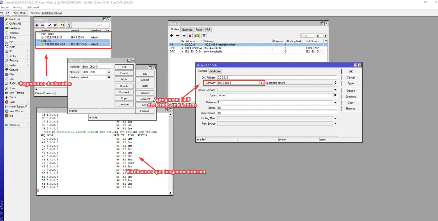
    PASO 4 Configuración del ROUTER ENCORE-MILAGRO
    Agregamos las direcciones IPS,En mi caso utilizo una ip Privada PTP en el ether 4 para hacer la conexion con el ROUTER BORDE Y ether 1 para nuestras Lan que tendras nuestra ONU 2

    Nota

    Configuramos la ruta por defecto y comprobamos que tenga internet


    Por comandos


    /ip address
    add address=190.9.109.2/24 comment=PTP-BORDE interface=ether4 network=\
    190.9.109.0
    add address=192.168.104.1/24 comment=LAN-ONU-2 interface=ether1 network=\
    192.168.104.0
    /ip route
    add distance=1 gateway=190.9.109.1


    Por interfaz
    Nombre:  IPADD-ENCOREMILAGRO.jpg
Visitas: 1419
Tamaño: 113.7 KB

    Nota

    Configuramos el enmascaramiento sobre la interfaz ether 3

    Entramos en el apartado IP/FIREWALL/NAT

    Por comandos

    /ip firewall nat
    add action=masquerade chain=srcnat out-interface=ether4

    Por interfazNombre:  nat-Milagro.png
Visitas: 1424
Tamaño: 99.0 KB
    Elegimos en accion enmascaramiento
    Nombre:  nat2milagro.jpg
Visitas: 1419
Tamaño: 78.7 KB

    PASO 4.1 Configuración del ROUTER ENCORE-URBI

    Agregamos las direcciones IPS,En mi caso utilizo una ip Privada PTP en el ether 3 para hacer la conexion con el ROUTER BORDE Y ether 1 para nuestras Lan que tendras nuestra ONU 1

    Nota

    Configuramos la ruta por defecto y comprobamos que tenga internet


    Por comandos


    /ip address
    add address=190.9.108.2/24 comment=PTP-RB-BORDE interface=ether3 network=\
    190.9.108.0
    add address=192.168.104.1/24 comment=LAN-ONU-2 interface=ether1 network=\
    192.168.104.0


    Por interfaz

    Nombre:  IPADD-ENCOREURBI.jpg
Visitas: 1444
Tamaño: 157.2 KB

    Nota

    Configuramos el enmascaramiento sobre la interfaz ether 3

    Entramos en el apartado IP/FIREWALL/NAT

    Por comandos

    /ip firewall nat
    add action=masquerade chain=srcnat out-interface=ether3

    Por interfaz
    Nombre:  nat-Urbi.jpg
Visitas: 1444
Tamaño: 118.3 KB

    Elegimos en accion enmascaramiento
    Nombre:  nat2-Urbi.jpg
Visitas: 1444
Tamaño: 89.0 KB
    PASO5 Configuración de la ONU 1

    Agregamos una ip de la red de segmento que declaramos en Ether 3 de nuestro ROUTER ENCORE-URBI Y añadimos una red LAN, En mi caso estoy simulando la red por defecto de la onu

    Nota

    Configuramos la ruta por defecto


    Por comandos


    /ip address
    add address=192.168.104.2/24 comment="PTP ENCORE" interface=ether1 network=\
    192.168.104.0
    add address=192.168.100.1/24 comment=PTP-RED-LAN interface=Bridge network=\
    192.168.100.0
    /ip route
    add distance=1 gateway=192.168.104.1



    Por interfaz
    Nombre:  IPADDONU.jpg
Visitas: 1436
Tamaño: 127.6 KB

    Ahora vamos a configurar un servidor DHCP para que este pueda entregar las IPs privadas a los usuarios finales

    Nota

    Comprobamos que tengamos Internet


    Nombre:  ONUPing-10.jpg
Visitas: 1499
Tamaño: 87.0 KB
    Paso 5.1 Configuramos el usuario A

    Entramos a la configuracion de red de la pc y elegimos la opcion DHCP
    Nombre:  PCA-1-11.png
Visitas: 1454
Tamaño: 132.4 KB
    Verificamos que IP nos entrega el servidor
    Nombre:  PCA-2-12.png
Visitas: 1442
Tamaño: 133.9 KB

    Nota

    Comprobamos el ping y listo


    Nombre:  PCA-Ping-13.png
Visitas: 1489
Tamaño: 121.2 KB

    Nota

    Material de apoyo

    SCRIPTS


    ROUTER GOOGLE



    /interface wireless security-profiles
    set [ find default=yes ] supplicant-identity=MikroTik
    /routing bgp instance
    set default as=700
    /ip address
    add address=8.8.8.7/24 comment=PTP-GOOGLE interface=ether1 network=8.8.8.0
    add address=10.20.50.1/30 comment=PTP-RB-BORDE interface=ether2 network=\
    10.20.50.0
    /ip dhcp-client
    add disabled=no interface=ether1
    /routing bgp network
    add network=8.8.8.0/24 synchronize=no
    /routing bgp peer
    add name=peer-to-RB-BORDE remote-address=10.20.50.2 remote-as=100
    /system identity
    set name=RB-GOOGLE
    /tool romon
    set enabled=yes


    ROUTER BORDE


    /interface wireless security-profiles
    set [ find default=yes ] supplicant-identity=MikroTik
    /routing bgp instance
    set default as=100
    /ip address
    add address=10.20.50.2/30 comment="PTP RB-GOOGLE" interface=ether2 network=\
    10.20.50.0
    add address=190.9.109.1/24 comment=PTP-ENCORE-MILAGRO interface=ether4 \
    network=190.9.109.0
    add address=190.9.108.1/24 comment=PTP-ENCORE-URBI interface=ether3 network=\
    190.9.108.0
    /ip dhcp-client
    add disabled=no interface=ether1
    /routing bgp network
    add network=190.9.108.0/22 synchronize=no
    /routing bgp peer
    add name=peer-to-Google remote-address=10.20.50.1 remote-as=700
    /system identity
    set name=RB-BORDE
    /tool romon
    set enabled=yes


    ENCORE-URBI


    /interface wireless security-profiles
    set [ find default=yes ] supplicant-identity=MikroTik
    /ip address
    add address=190.9.108.2/24 comment=PTP-RB-BORDE interface=ether3 network=\
    190.9.108.0
    add address=192.168.104.1/24 comment=LAN-ONU-2 interface=ether1 network=\
    192.168.104.0
    /ip dhcp-client
    add disabled=no interface=ether1
    /ip dns
    set servers=8.8.8.8
    /ip firewall nat
    add action=masquerade chain=srcnat out-interface=ether3
    /ip route
    add comment="RUTA HACIA INTERNET" distance=1 gateway=190.9.108.1
    /system identity
    set name=RB-ENCORE-URBI
    /tool romon
    set enabled=yes



    ENCORE-MILAGRO


    /interface wireless security-profiles
    set [ find default=yes ] supplicant-identity=MikroTik
    /ip address
    add address=190.9.109.2/24 comment=PTP-BORDE interface=ether4 network=\
    190.9.109.0
    add address=192.168.104.1/24 comment=LAN-ONU-2 interface=ether1 network=\
    192.168.104.0
    /ip firewall nat
    add action=masquerade chain=srcnat out-interface=ether4
    /ip dhcp-client
    add disabled=no interface=ether1
    /ip route
    add distance=1 gateway=190.9.109.1
    /system identity
    set name=Encore-Milagro
    /tool romon
    set enabled=yes


    ONU-1


    /interface bridge
    add name=Bridge
    /interface wireless security-profiles
    set [ find default=yes ] supplicant-identity=MikroTik
    /ip pool
    add name=dhcp_pool0 ranges=192.168.100.2-192.168.100.254
    /ip dhcp-server
    add address-pool=dhcp_pool0 disabled=no interface=Bridge name=dhcp1
    /interface bridge port
    add bridge=Bridge interface=ether2
    add bridge=Bridge interface=ether3
    /ip address
    add address=192.168.104.2/24 comment="PTP ENCORE" interface=ether1 network=\
    192.168.104.0
    add address=192.168.100.1/24 comment=PTP-RED-LAN interface=Bridge network=\
    192.168.100.0
    /ip dhcp-client
    add disabled=no interface=ether1
    /ip dhcp-server network
    add address=192.168.100.0/24 dns-server=8.8.8.8 gateway=192.168.100.1
    /ip firewall nat
    add action=masquerade chain=srcnat out-interface=ether1
    /ip route
    add distance=1 gateway=192.168.104.1
    /system identity
    set name=ONU
    /tool romon
    set enabled=yes




    Archivos descargables
    Aqui puedes decargar el laboratorio

    _Exports_unetlab_export-20250502-222350.zip
    Última edición por MarigerGarcia; 04/05/2025 a las 11:39

  2. #2

    Fecha de ingreso
    06 Nov, 24
    Mensajes
    22
    Reconocimientos
    Mentioned
    0 Post(s)
    Tagged
    0 Thread(s)
    Laboratorio BGP ipv4 y subneteo de un /22 a /24


    DIAGRAMA

    Nombre:  Imagen2.png
Visitas: 1423
Tamaño: 223.3 KB


    GOOGLE
    /interface wireless security-profilesset [ find default=yes ] supplicant-identity=MikroTik
    /routing bgp instance
    set default as=700
    /ip address
    add address=8.8.8.7/24 comment=PTP-GOOGLE interface=ether1 network=8.8.8.0
    add address=10.20.50.1/30 comment=TO_RB-BORDE interface=ether2 network=\
    10.20.50.0
    /ip dhcp-client
    add disabled=no interface=ether1
    /routing bgp network
    add network=8.8.8.0/24 synchronize=no
    /routing bgp peer
    add name=peer_RB-BORDE remote-address=10.20.50.2 remote-as=100
    /system identity
    set name=google
    /tool romon
    set enabled=yes


    RB BORDE
    /interface wireless security-profilesset [ find default=yes ] supplicant-identity=MikroTik
    /routing bgp instance
    set default as=100
    /ip address
    add address=10.20.50.2/30 comment="TO GOOGLE" interface=ether2 network=\
    10.20.50.0
    add address=190.9.108.1/24 comment="ENCORE URBI" interface=ether3 network=\
    190.9.108.0
    add address=190.9.109.1/24 comment="ENCORE MILAGRO" interface=ether4 network=\
    190.9.109.0
    /ip dhcp-client
    add disabled=no interface=ether1
    /routing bgp network
    add network=190.9.108.0/22 synchronize=no
    /routing bgp peer
    add name=peer_GOOGLE remote-address=10.20.50.1 remote-as=700
    /system identity
    set name=BORDE
    /tool romon
    set enabled=yes





    ENCORE MILAGRO
    /interface ethernetset [ find default-name=ether9 ] name=ether8
    set [ find default-name=ether8 ] name=ether9
    /interface wireless security-profiles
    set [ find default=yes ] supplicant-identity=MikroTik
    /ip address
    add address=190.9.109.2/24 comment=PTP-BORDE interface=ether3 network=\
    190.9.109.0
    add address=192.168.104.1/24 comment=LAN-ONU-2 interface=ether1 network=\
    192.168.104.0
    /ip dhcp-client
    add disabled=no interface=ether1
    /ip firewall nat
    add action=masquerade chain=srcnat out-interface=ether4
    /ip route
    add comment="RUTA HACIA INTERNET" distance=1 gateway=190.9.109.1
    /system identity
    set name=encore_milagro
    /tool romon
    set enabled=yes




    ENCORE URBI
    /interface wireless security-profilesset [ find default=yes ] supplicant-identity=MikroTik
    /ip address
    add address=190.9.108.2/24 comment=PTP-RB-BORDE interface=ether3 network=\
    190.9.108.0
    add address=192.168.104.1/24 comment=LAN-ONU-2 interface=ether1 network=\
    192.168.104.0
    /ip dhcp-client
    add disabled=no interface=ether1
    /ip firewall nat
    add action=masquerade chain=srcnat out-interface=ether3
    /ip route
    add comment="ruta hacia internet" distance=1 gateway=190.9.108.1
    /system identity
    set name=encore_urbi
    /tool romon
    set enabled=yes





    ONU
    /interface bridgeadd name=bridge1
    /interface wireless security-profiles
    set [ find default=yes ] supplicant-identity=MikroTik
    /ip pool
    add name=dhcp_pool0 ranges=192.168.100.2-192.168.100.254
    /ip dhcp-server
    add address-pool=dhcp_pool0 disabled=no interface=bridge1 name=dhcp1
    /interface bridge port
    add bridge=bridge1 interface=ether2
    add bridge=bridge1 interface=ether3
    add bridge=bridge1 interface=ether4
    /ip address
    add address=192.168.104.2/24 comment="PTP ENCORE" interface=ether1 network=\
    192.168.104.0
    add address=192.168.100.1/24 comment="RED LAN " interface=bridge1 network=\
    192.168.100.0
    /ip dhcp-client
    add disabled=no interface=ether1
    /ip dhcp-server network
    add address=192.168.100.0/24 gateway=192.168.100.1
    /ip firewall nat
    add action=masquerade chain=srcnat out-interface=ether1
    /ip route
    add distance=1 gateway=192.168.104.1
    /system identity
    set name=onu
    /tool romon
    set enabled=yes


    ONU-2
    /interface bridgeadd name=bridge1
    /interface wireless security-profiles
    set [ find default=yes ] supplicant-identity=MikroTik
    /ip pool
    add name=dhcp_pool0 ranges=192.168.200.2-192.168.200.254
    /ip dhcp-server
    add address-pool=dhcp_pool0 disabled=no interface=bridge1 name=dhcp1
    /interface bridge port
    add bridge=bridge1 interface=ether2
    add bridge=bridge1 interface=ether3
    add bridge=bridge1 interface=ether4
    /ip address
    add address=192.168.224.2/24 comment="encore milagro" interface=ether1 \
    network=192.168.224.0
    add address=192.168.200.1/24 comment="RED LAN" interface=bridge1 network=\
    192.168.200.0
    /ip dhcp-client
    add disabled=no interface=ether1
    /ip dhcp-server network
    add address=192.168.200.0/24 gateway=192.168.200.1
    /ip firewall nat
    add action=masquerade chain=srcnat out-interface=ether1
    /ip route
    add distance=1 gateway=192.168.224.1
    /system identity
    set name=onu-2
    /tool romon
    set enabled=yes



Permisos de publicación

  • No puedes crear nuevos temas
  • No puedes responder temas
  • No puedes subir archivos adjuntos
  • No puedes editar tus mensajes
  •