PASO 2Configuración del ROUTER GOOGLE
Configure las ips que irán en cada una de las interfaces Ethernet de cada router, de acuerdo a la topología
Nota
ADVERTENCIA
Se configura el ROUTER GOOGLE por fines de la practica, En la vida real es independiente de nosotros
Por Comandos
/ip address
add address=8.8.8.7/24 comment=PTP-GOOGLE interface=ether1 network=8.8.8.0
add address=10.20.50.1/30 comment=PTP-RB-BORDE interface=ether2 network=\
10.20.50.0
Por interfaz
PASO2.1Configuración básica de BGP ROUTER GOOGLE
vamos a configurar la instancia, el peer y el network del RB
- Interfaz de red: 10.20.50.1/30
- AS: 700
- Vecino BGP: 10.20.50.2/30
- AS Vecino 100
Por comandos
/routing bgp instance
set default as=700
/routing bgp network
add network=8.8.8.0/24 synchronize=no
/routing bgp peer
add name=peer-to-RB-BORDE remote-address=10.20.50.2 remote-as=100
Por interfaz

Nota
Una vez que terminemos empezamos con la configuracion de nuestro RB vecino que es ROUTER BORDE
PASO 3Configuración del ROUTER BORDE
Configure las ips que irán en cada una de las interfaces Ethernet de cada router, de acuerdo a la topología y configure el enmascaramiento
Por comando
/ip address
add address=10.20.50.2/30 comment="PTP RB-GOOGLE" interface=ether2 network=\
10.20.50.0
add address=190.9.109.1/24 comment=PTP-ENCORE-MILAGRO interface=ether4 \
network=190.9.109.0
add address=190.9.108.1/24 comment=PTP-ENCORE-URBI interface=ether3 network=\
190.9.108.0=10.20.30.1/30 comment=PTP-ENCORE-URBI interface=ether3 network=\
10.20.30.0
Por interfaz
PASO[
3.1Configuración básica de BGP ROUTER BORDE
vamos a configurar la instancia, el peer y el network del RB
- Interfaz de red: 10.20.50.2/30
- AS: 100
- Vecino BGP: 10.20.50.1/30
- AS Vecino 700
Nota
Se muestra una imagen de las rutas
Rutas del ROUTER-BORDE PRINCIPAL
En este caso no es nesesario agregar rutas estaticas a menos que bajes el prefijo para entregar a clientes residenciales o que tu PTP sea con IPs privadas
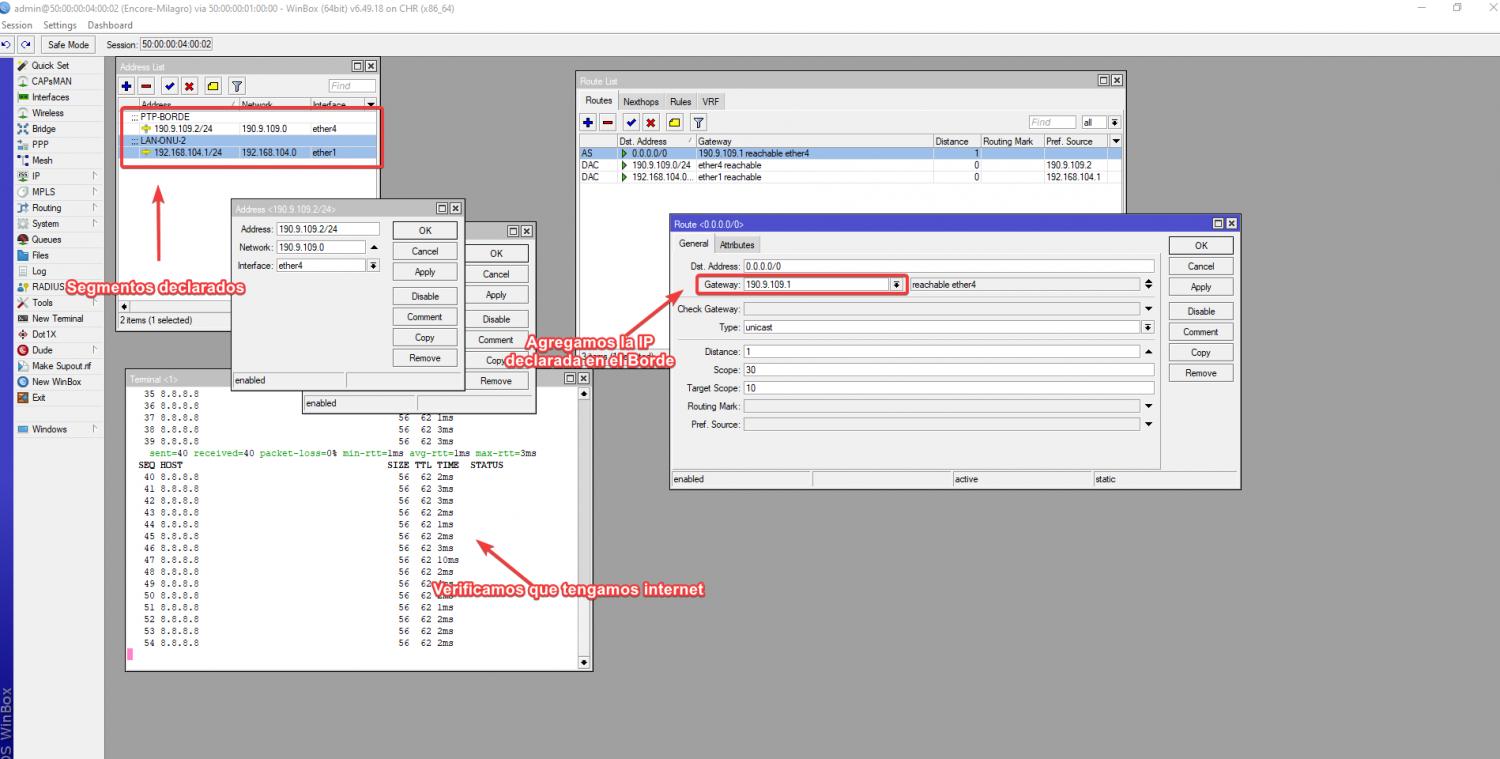
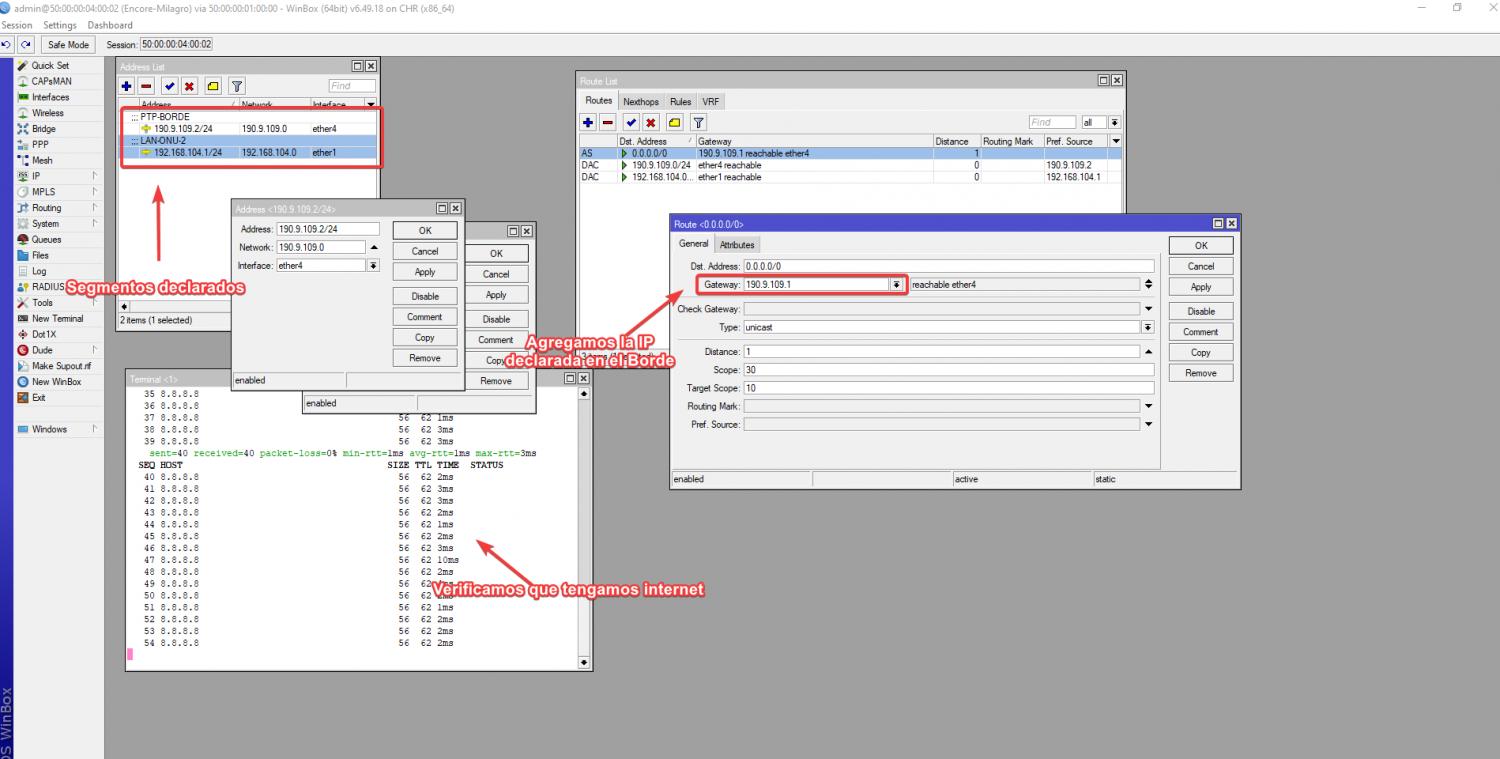
PASO 4 Configuración del ROUTER ENCORE-MILAGRO
Agregamos las direcciones IPS,En mi caso utilizo una ip Privada PTP en el ether 4 para hacer la conexion con el ROUTER BORDE Y ether 1 para nuestras Lan que tendras nuestra ONU 2
Nota
Configuramos la ruta por defecto y comprobamos que tenga internet
Por comandos
/ip address
add address=190.9.109.2/24 comment=PTP-BORDE interface=ether4 network=\
190.9.109.0
add address=192.168.104.1/24 comment=LAN-ONU-2 interface=ether1 network=\
192.168.104.0
/ip route
add distance=1 gateway=190.9.109.1
Por interfaz

Nota
Configuramos el enmascaramiento sobre la interfaz ether 3
Entramos en el apartado IP/FIREWALL/NAT
Por comandos
/ip firewall nat
add action=masquerade chain=srcnat out-interface=ether4
Por interfaz
Elegimos en accion enmascaramiento
PASO 4.1 Configuración del ROUTER ENCORE-URBI
Agregamos las direcciones IPS,En mi caso utilizo una ip Privada PTP en el ether 3 para hacer la conexion con el ROUTER BORDE Y ether 1 para nuestras Lan que tendras nuestra ONU 1
Nota
Configuramos la ruta por defecto y comprobamos que tenga internet
Por comandos
/ip address
add address=190.9.108.2/24 comment=PTP-RB-BORDE interface=ether3 network=\
190.9.108.0
add address=192.168.104.1/24 comment=LAN-ONU-2 interface=ether1 network=\
192.168.104.0
Por interfaz
Nota
Configuramos el enmascaramiento sobre la interfaz ether 3
Entramos en el apartado IP/FIREWALL/NAT
Por comandos
/ip firewall nat
add action=masquerade chain=srcnat out-interface=ether3
Por interfaz
Elegimos en accion enmascaramiento
PASO5 Configuración de la ONU 1
Agregamos una ip de la red de segmento que declaramos en Ether 3 de nuestro ROUTER ENCORE-URBI Y añadimos una red LAN, En mi caso estoy simulando la red por defecto de la onu
Nota
Configuramos la ruta por defecto
Por comandos
/ip address
add address=192.168.104.2/24 comment="PTP ENCORE" interface=ether1 network=\
192.168.104.0
add address=192.168.100.1/24 comment=PTP-RED-LAN interface=Bridge network=\
192.168.100.0
/ip route
add distance=1 gateway=192.168.104.1
Por interfaz
Ahora vamos a configurar un servidor DHCP para que este pueda entregar las IPs privadas a los usuarios finales
Nota
Comprobamos que tengamos Internet
Paso 5.1 Configuramos el usuario A
Entramos a la configuracion de red de la pc y elegimos la opcion DHCP

Verificamos que IP nos entrega el servidor

Nota
Comprobamos el ping y listo

SCRIPTS
ROUTER GOOGLE
/interface wireless security-profiles
set [ find default=yes ] supplicant-identity=MikroTik
/routing bgp instance
set default as=700
/ip address
add address=8.8.8.7/24 comment=PTP-GOOGLE interface=ether1 network=8.8.8.0
add address=10.20.50.1/30 comment=PTP-RB-BORDE interface=ether2 network=\
10.20.50.0
/ip dhcp-client
add disabled=no interface=ether1
/routing bgp network
add network=8.8.8.0/24 synchronize=no
/routing bgp peer
add name=peer-to-RB-BORDE remote-address=10.20.50.2 remote-as=100
/system identity
set name=RB-GOOGLE
/tool romon
set enabled=yes
ROUTER BORDE
/interface wireless security-profiles
set [ find default=yes ] supplicant-identity=MikroTik
/routing bgp instance
set default as=100
/ip address
add address=10.20.50.2/30 comment="PTP RB-GOOGLE" interface=ether2 network=\
10.20.50.0
add address=190.9.109.1/24 comment=PTP-ENCORE-MILAGRO interface=ether4 \
network=190.9.109.0
add address=190.9.108.1/24 comment=PTP-ENCORE-URBI interface=ether3 network=\
190.9.108.0
/ip dhcp-client
add disabled=no interface=ether1
/routing bgp network
add network=190.9.108.0/22 synchronize=no
/routing bgp peer
add name=peer-to-Google remote-address=10.20.50.1 remote-as=700
/system identity
set name=RB-BORDE
/tool romon
set enabled=yes
ENCORE-URBI
/interface wireless security-profiles
set [ find default=yes ] supplicant-identity=MikroTik
/ip address
add address=190.9.108.2/24 comment=PTP-RB-BORDE interface=ether3 network=\
190.9.108.0
add address=192.168.104.1/24 comment=LAN-ONU-2 interface=ether1 network=\
192.168.104.0
/ip dhcp-client
add disabled=no interface=ether1
/ip dns
set servers=8.8.8.8
/ip firewall nat
add action=masquerade chain=srcnat out-interface=ether3
/ip route
add comment="RUTA HACIA INTERNET" distance=1 gateway=190.9.108.1
/system identity
set name=RB-ENCORE-URBI
/tool romon
set enabled=yes
ENCORE-MILAGRO
/interface wireless security-profiles
set [ find default=yes ] supplicant-identity=MikroTik
/ip address
add address=190.9.109.2/24 comment=PTP-BORDE interface=ether4 network=\
190.9.109.0
add address=192.168.104.1/24 comment=LAN-ONU-2 interface=ether1 network=\
192.168.104.0
/ip firewall nat
add action=masquerade chain=srcnat out-interface=ether4
/ip dhcp-client
add disabled=no interface=ether1
/ip route
add distance=1 gateway=190.9.109.1
/system identity
set name=Encore-Milagro
/tool romon
set enabled=yes
ONU-1
/interface bridge
add name=Bridge
/interface wireless security-profiles
set [ find default=yes ] supplicant-identity=MikroTik
/ip pool
add name=dhcp_pool0 ranges=192.168.100.2-192.168.100.254
/ip dhcp-server
add address-pool=dhcp_pool0 disabled=no interface=Bridge name=dhcp1
/interface bridge port
add bridge=Bridge interface=ether2
add bridge=Bridge interface=ether3
/ip address
add address=192.168.104.2/24 comment="PTP ENCORE" interface=ether1 network=\
192.168.104.0
add address=192.168.100.1/24 comment=PTP-RED-LAN interface=Bridge network=\
192.168.100.0
/ip dhcp-client
add disabled=no interface=ether1
/ip dhcp-server network
add address=192.168.100.0/24 dns-server=8.8.8.8 gateway=192.168.100.1
/ip firewall nat
add action=masquerade chain=srcnat out-interface=ether1
/ip route
add distance=1 gateway=192.168.104.1
/system identity
set name=ONU
/tool romon
set enabled=yes
Archivos descargables
Aqui puedes decargar el laboratorio
_Exports_unetlab_export-20250502-222350.zip