Laboratorio BGP ipv4 y subneteo de un /22 a /24
DIAGRAMA

GOOGLE
/interface wireless security-profilesset [ find default=yes ] supplicant-identity=MikroTik
/routing bgp instance
set default as=700
/ip address
add address=8.8.8.7/24 comment=PTP-GOOGLE interface=ether1 network=8.8.8.0
add address=10.20.50.1/30 comment=TO_RB-BORDE interface=ether2 network=\
10.20.50.0
/ip dhcp-client
add disabled=no interface=ether1
/routing bgp network
add network=8.8.8.0/24 synchronize=no
/routing bgp peer
add name=peer_RB-BORDE remote-address=10.20.50.2 remote-as=100
/system identity
set name=google
/tool romon
set enabled=yes
RB BORDE
/interface wireless security-profilesset [ find default=yes ] supplicant-identity=MikroTik
/routing bgp instance
set default as=100
/ip address
add address=10.20.50.2/30 comment="TO GOOGLE" interface=ether2 network=\
10.20.50.0
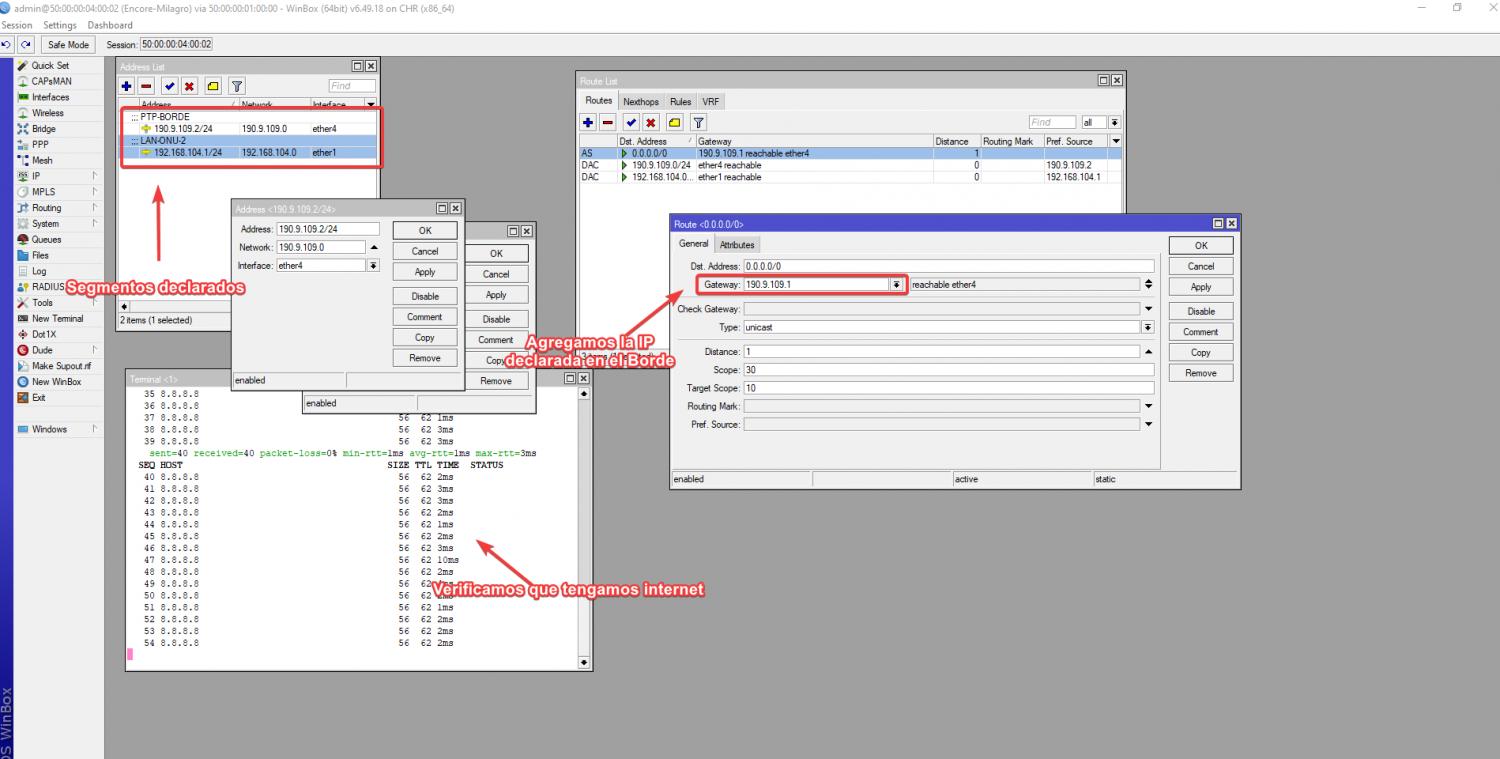
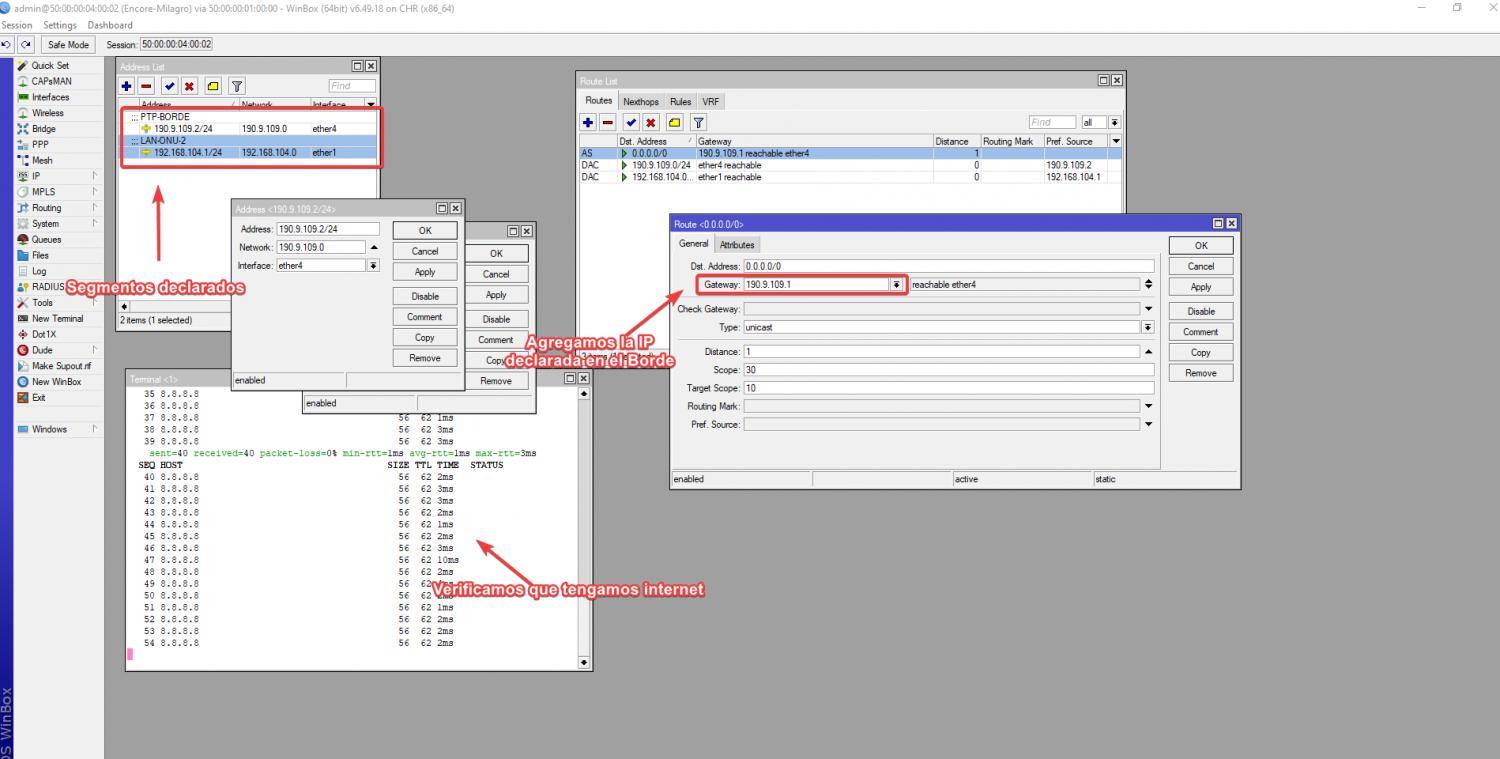
add address=190.9.108.1/24 comment="ENCORE URBI" interface=ether3 network=\
190.9.108.0
add address=190.9.109.1/24 comment="ENCORE MILAGRO" interface=ether4 network=\
190.9.109.0
/ip dhcp-client
add disabled=no interface=ether1
/routing bgp network
add network=190.9.108.0/22 synchronize=no
/routing bgp peer
add name=peer_GOOGLE remote-address=10.20.50.1 remote-as=700
/system identity
set name=BORDE
/tool romon
set enabled=yes
ENCORE MILAGRO
/interface ethernetset [ find default-name=ether9 ] name=ether8
set [ find default-name=ether8 ] name=ether9
/interface wireless security-profiles
set [ find default=yes ] supplicant-identity=MikroTik
/ip address
add address=190.9.109.2/24 comment=PTP-BORDE interface=ether3 network=\
190.9.109.0
add address=192.168.104.1/24 comment=LAN-ONU-2 interface=ether1 network=\
192.168.104.0
/ip dhcp-client
add disabled=no interface=ether1
/ip firewall nat
add action=masquerade chain=srcnat out-interface=ether4
/ip route
add comment="RUTA HACIA INTERNET" distance=1 gateway=190.9.109.1
/system identity
set name=encore_milagro
/tool romon
set enabled=yes
ENCORE URBI
/interface wireless security-profilesset [ find default=yes ] supplicant-identity=MikroTik
/ip address
add address=190.9.108.2/24 comment=PTP-RB-BORDE interface=ether3 network=\
190.9.108.0
add address=192.168.104.1/24 comment=LAN-ONU-2 interface=ether1 network=\
192.168.104.0
/ip dhcp-client
add disabled=no interface=ether1
/ip firewall nat
add action=masquerade chain=srcnat out-interface=ether3
/ip route
add comment="ruta hacia internet" distance=1 gateway=190.9.108.1
/system identity
set name=encore_urbi
/tool romon
set enabled=yes
ONU
/interface bridgeadd name=bridge1
/interface wireless security-profiles
set [ find default=yes ] supplicant-identity=MikroTik
/ip pool
add name=dhcp_pool0 ranges=192.168.100.2-192.168.100.254
/ip dhcp-server
add address-pool=dhcp_pool0 disabled=no interface=bridge1 name=dhcp1
/interface bridge port
add bridge=bridge1 interface=ether2
add bridge=bridge1 interface=ether3
add bridge=bridge1 interface=ether4
/ip address
add address=192.168.104.2/24 comment="PTP ENCORE" interface=ether1 network=\
192.168.104.0
add address=192.168.100.1/24 comment="RED LAN " interface=bridge1 network=\
192.168.100.0
/ip dhcp-client
add disabled=no interface=ether1
/ip dhcp-server network
add address=192.168.100.0/24 gateway=192.168.100.1
/ip firewall nat
add action=masquerade chain=srcnat out-interface=ether1
/ip route
add distance=1 gateway=192.168.104.1
/system identity
set name=onu
/tool romon
set enabled=yes
ONU-2
/interface bridgeadd name=bridge1
/interface wireless security-profiles
set [ find default=yes ] supplicant-identity=MikroTik
/ip pool
add name=dhcp_pool0 ranges=192.168.200.2-192.168.200.254
/ip dhcp-server
add address-pool=dhcp_pool0 disabled=no interface=bridge1 name=dhcp1
/interface bridge port
add bridge=bridge1 interface=ether2
add bridge=bridge1 interface=ether3
add bridge=bridge1 interface=ether4
/ip address
add address=192.168.224.2/24 comment="encore milagro" interface=ether1 \
network=192.168.224.0
add address=192.168.200.1/24 comment="RED LAN" interface=bridge1 network=\
192.168.200.0
/ip dhcp-client
add disabled=no interface=ether1
/ip dhcp-server network
add address=192.168.200.0/24 gateway=192.168.200.1
/ip firewall nat
add action=masquerade chain=srcnat out-interface=ether1
/ip route
add distance=1 gateway=192.168.224.1
/system identity
set name=onu-2
/tool romon
set enabled=yes